Support Questions

Find answers, ask questions, and share your expertise
Announcements
Now Live: Explore expert insights and technical deep dives on the new Cloudera Community BlogsRead the Announcement

Concatenate Date and Time in a signle field DTIME with NIFI

avatar
New Member

Using a JSON Records File: HOW to concatenate two attributes (Date and TIME) in a single attribute called DATE_TIME and delete the originals attributes.

1 ACCEPTED SOLUTION

avatar
Master Guru

@HENI MAHER

Use Update Record processor and use concat function on Date and TIME attributes then in Record Writer avro schema don't mention the original attributes.

Refer to this link for more details regards to Update Record processor.

(or)

1.Another way is to extract the attribute value from the content and keep as Flowfile Attribute(using ExtractText,EvaluateJson..etc) processors then

2.Use Update Attribute processor and add new property in update attribute processor as

 ${Date}${TIME}

in Delete attributes list property value add your original attribute name.

View solution in original post

2 REPLIES 2

avatar
Master Guru

@HENI MAHER

Use Update Record processor and use concat function on Date and TIME attributes then in Record Writer avro schema don't mention the original attributes.

Refer to this link for more details regards to Update Record processor.

(or)

1.Another way is to extract the attribute value from the content and keep as Flowfile Attribute(using ExtractText,EvaluateJson..etc) processors then

2.Use Update Attribute processor and add new property in update attribute processor as

 ${Date}${TIME}

in Delete attributes list property value add your original attribute name.

avatar
New Member

Thank You@Shu

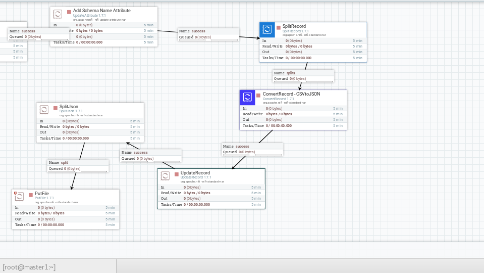
You find enclosed the screenShot of the two proposals...but the result is the same...


capture-decran-de-2018-10-24-14-25-20.pngcapture-decran-de-2018-10-24-14-25-16.pngcapture-decran-de-2018-10-24-14-25-29.pngcapture-decran-de-2018-10-24-15-04-28.pngcapture-decran-de-2018-10-24-15-06-05.png