Hi I am trying to convert my Json to a Parquet file and then put in into an S3.
My Json is 2 GB large.
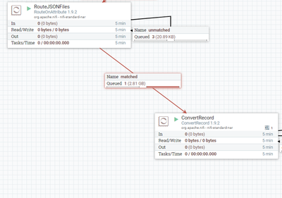
What I am doing is converting it to an Avro and then Parquet. However my Convert record processor is pending and doesn't seem to do any activity. Do you know why?

Here is my Convert record Config:
