Support Questions

Find answers, ask questions, and share your expertise
Announcements
Now Live: Explore expert insights and technical deep dives on the new Cloudera Community BlogsRead the Announcement

Not able to transfer the file to the S3 using PUTS3 object

avatar
Visitor

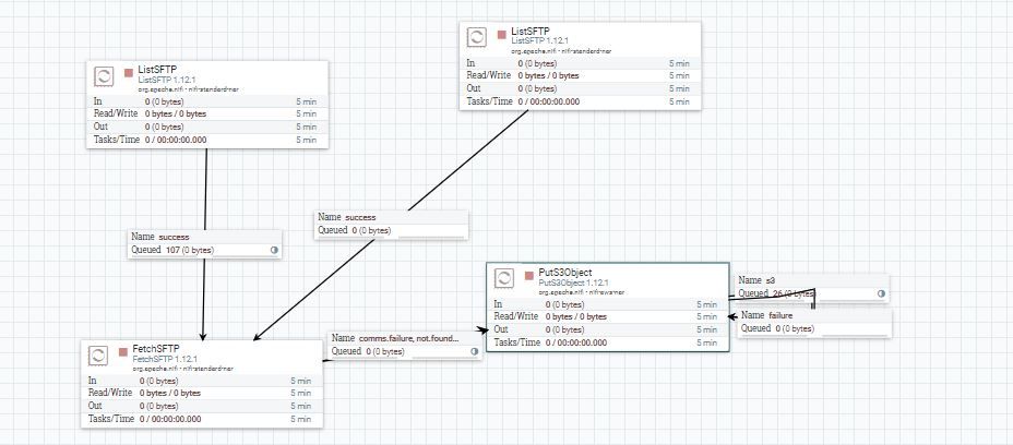
NIFI Configuration.JPGPUTS3-1.JPGThe files are getting created into the S3 bucket but the data is not moving . The files are getting transfer from GetSFTP object . 

 

Please help me to transfer the file and data from SFTP to S3. 

1 REPLY 1

avatar
Super Guru

@Namitjain   This should absolutely work.  I would suggest you update the post with information about the exact issue you are having. Be sure to include your configuration of the putS3 Processor.   I also recommend not routing failure back on the processor itself in testing.  Route to another proc, or an output port during testing.   When a flowfile goes to failure,  inspect it.  Look at the attributes on the flowfile, it often has info on why it failed.

 

If this answer resolves your issue or allows you to move forward, please choose to ACCEPT this solution and close this topic. If you have further dialogue on this topic please comment here or feel free to private message me. If you have new questions related to your Use Case please create separate topic and feel free to tag me in your post.

 

Thanks,

Steven