logo
  • Community
  • Training
  • Partners
  • Support
Cloudera Community
  • Cloudera Community

  • Announcements
    • Community Announcements
    • What's New @ Cloudera
  • Support
    • Support Questions
    • Community Articles
    • Groups
  • Using the Community
    • Getting Started
    • Intros and Suggestions
    • Community Tips
  • Blogs
    • Developer Blogs
    • Engineering Blogs
Sign In

Welcome to the Cloudera Community

cancel
Turn on suggestions
Auto-suggest helps you quickly narrow down your search results by suggesting possible matches as you type.
Showing results for 
Show  only  | Search instead for 
Did you mean: 
Advanced Search

29158

DISCUSSIONS

134691

MEMBERS

3237

ARTICLES

Announcements
Now Live: Explore expert insights and technical deep dives on the new Cloudera Community Blogs — Read the Announcement
  • Cloudera Community
  • Albums for Community
  • Images in Public (TimothySpann)
  • My Images for TimothySpann

My Images for TimothySpann

  • Albums
  • All Images
Image Options
  • Flag Image for Review
  • Bookmark
  • Subscribe to RSS Feed

Album: Public (TimothySpann)

by Master Guru TimothySpann Master Guru
45736-odroidingestflow.png
45737-odroidminifi.png
45695-nanopi1.jpg
45696-nanopi2.jpg
45698-nanopisplash.png
45731-nanopiduoingestedjson.png
45732-nanopiduosuccessfulingest.png
45733-nanopiduoschema.png
45734-nanopiduoprocessingflow.png
45735-nanopiduoflowoverview.png
45730-nanoduominififlow.png
45729-nanopiduo2018-01-04-2023jpgfaces.jpg
45658-architectureoverview.png
45645-enforceorderprimarynode.png
45646-enforceorder2.png
45647-enforceorder.png
45648-firstprioritizer.png
45651-connectiontoalocalpartition.png
45652-routeonattribute.png
45653-storeonhdfs.png
45654-kafkaconnection.png
45655-databasecontroller.png
45656-convertjsontosql.png
45657-jolttransformertester.png
45659-testingjoltwithadvancetab.png
45660-routingtoremotenodes.png
45666-partitionrouterflow.png
45665-partition0flowtop.png
45664-partition0flowbottom.png
45667-processpartition1overview.png
45668-processpartition1top.png
45669-processpartition1bottom.png
45614-mxnetflow.png
45616-mxnetprediction.png
45617-mxnetprediction2.png
45618-timspann2.jpg
45636-45569-googlevoicekit.jpg
45638-aiyingestflow.png
45639-aiywaveflowfile.png
45640-aiyflow.png
45641-aiyminififlow.png
45642-aiyoverviewflow.png
45643-aiyrouteonattribute.png
45644-aiyschema.png
45637-voicebox.jpg
45577-trees2.jpg
45579-christmastreerpi2.png
45573-treetester.png
45574-pitree.jpg
45575-pitree2.jpg
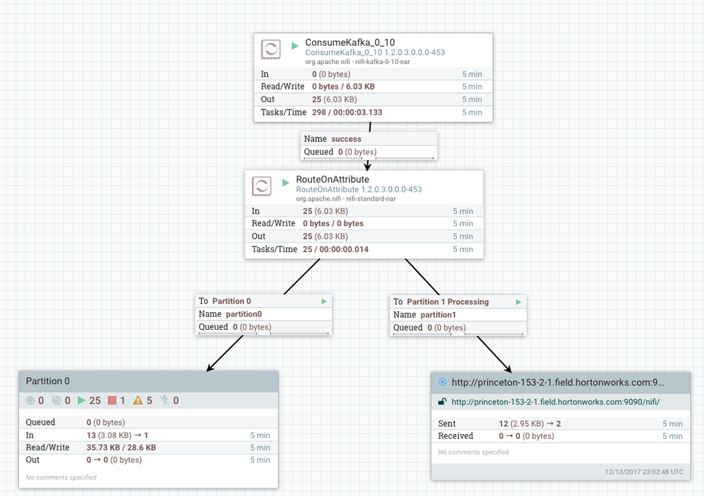
45666-partitionrouterflow.png
Previous
45666-partitionrouterflow.png
Next
Added ‎08-17-2019 09:35 AM
0 Kudos

You must be a registered user to add a comment on this image. If you've already registered, sign in. Otherwise, register and sign in.

  • Add a Comment
cloudera logo
  • Community Guidelines
  • Community FAQs
  • My Cloudera
  • Community
  • Documentation
  • Knowledge Base
  • Product Pricing
© 2026 Cloudera, Inc. All rights reserved.
  • Terms & Conditions
  • Privacy Policy and Data Policy
  • Unsubscribe / Do Not Sell My Personal Information
Cookie Settings Apache Hadoop and associated open source project names are trademarks of the Apache Software Foundation. For a complete list of trademarks, click here.
Contact Us US: +1 888 789 1488 Outside the US: +1 650 362 0488