logo
  • Community
  • Training
  • Partners
  • Support
Cloudera Community
  • Cloudera Community

  • Announcements
    • Community Announcements
    • What's New @ Cloudera
  • Support
    • Support Questions
    • Community Articles
    • Groups
  • Using the Community
    • Getting Started
    • Intros and Suggestions
    • Community Tips
  • Blogs
    • Developer Blogs
    • Engineering Blogs
Sign In

Welcome to the Cloudera Community

cancel
Turn on suggestions
Auto-suggest helps you quickly narrow down your search results by suggesting possible matches as you type.
Showing results for 
Show  only  | Search instead for 
Did you mean: 
Advanced Search

29158

DISCUSSIONS

134869

MEMBERS

3238

ARTICLES

Announcements
Now Live: Explore expert insights and technical deep dives on the new Cloudera Community Blogs — Read the Announcement
  • Cloudera Community
  • Albums for Community
  • Images in Public (jtaras)
  • My Images for jtaras

My Images for jtaras

  • Albums
  • All Images
Image Options
  • Flag Image for Review
  • Bookmark
  • Subscribe to RSS Feed

Album: Public (jtaras)

by jtaras Cloudera Employee
95443-screen-shot-2018-12-13-at-101703-am.png
95444-screen-shot-2018-12-13-at-125155-pm.png
93088-ingestspec.png
93089-apicall.png
93090-overlord.png
93091-coordinatorconsole.png
93094-overlordcompleted.png
93092-coordinatorcomplete.png
93095-coordinatorsegments.png
93096-query1.png
93097-query2.png
93098-query3.png
93099-query4.png
93100-query5.png
93101-arch.png
93104-ctas.png
93105-query6.png
93103-query7.png
93106-query8.png
93108-ambari.png
93115-kafka.png
93114-kafka-console.png
93123-spec.png
93109-apisubmission.png
93116-overlord.png
93110-coordinatorconsole.png
93113-directorymiddlemanagers.png
93111-coordinatorconsole2.png
93118-querycount.png
93122-simpleaggquery.png
93112-ddl.png
93117-overlord2.png
93119-queryrealtime.png
93120-queryrealtimeagg.png
93121-queryrealtimejoin.png
Screen Shot 2019-08-19 at 3.46.54 PM.png
Phantom Data No More!
Screen Shot 2019-08-19 at 3.48.47 PM.png
Screen Shot 2019-08-19 at 3.50.59 PM.png
Screen Shot 2019-08-19 at 4.23.09 PM.png
Screen Shot 2019-08-19 at 4.43.00 PM.png
Screen Shot 2019-08-19 at 4.44.19 PM.png
Screen Shot 2019-08-19 at 4.48.28 PM.png
Screen Shot 2019-08-19 at 4.50.51 PM.png
Screen Shot 2019-08-19 at 4.51.05 PM.png
Screen Shot 2019-08-19 at 4.58.02 PM.png
Screen Shot 2019-09-10 at 10.59.51 AM.png
Screen Shot 2019-09-10 at 11.01.56 AM.png
Screen Shot 2019-09-10 at 11.37.04 AM.png
Screen Shot 2019-09-10 at 11.38.46 AM.png
93123-spec.png
Previous
93123-spec.png
Next
Added ‎08-17-2019 05:43 AM
0 Kudos
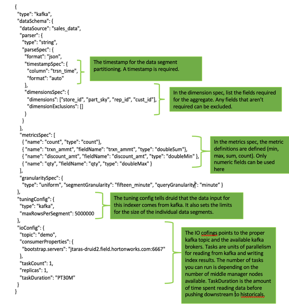
Posted in: Druid Kafka Integration Service + Hive - ( ‎11-02-2018 03:55 AM )

You must be a registered user to add a comment on this image. If you've already registered, sign in. Otherwise, register and sign in.

  • Add a Comment
cloudera logo
  • Community Guidelines
  • Community FAQs
  • My Cloudera
  • Community
  • Documentation
  • Knowledge Base
  • Product Pricing
© 2026 Cloudera, Inc. All rights reserved.
  • Terms & Conditions
  • Privacy Policy and Data Policy
  • Unsubscribe / Do Not Sell My Personal Information
Cookie Settings Apache Hadoop and associated open source project names are trademarks of the Apache Software Foundation. For a complete list of trademarks, click here.
Contact Us US: +1 888 789 1488 Outside the US: +1 650 362 0488