logo
  • Community
  • Training
  • Partners
  • Support
Cloudera Community
  • Cloudera Community

  • Announcements
    • Community Announcements
    • What's New @ Cloudera
  • Support
    • Support Questions
    • Community Articles
  • Using the Community
    • Getting Started
    • Intros and Suggestions
    • Community Tips
  • Groups
    • Cloudera Data Analytics (CDA)
Sign In

Welcome to the Cloudera Community

cancel
Turn on suggestions
Auto-suggest helps you quickly narrow down your search results by suggesting possible matches as you type.
Showing results for 
Show  only  | Search instead for 
Did you mean: 
Advanced Search

29497

DISCUSSIONS

127868

MEMBERS

3237

ARTICLES

  • Cloudera Community
  • Albums for TimothySpann
  • Images in Public (TimothySpann)
  • My Images for TimothySpann

My Images for TimothySpann

  • Albums
  • All Images
Image Options
  • Flag Image for Review
  • Bookmark
  • Subscribe to RSS Feed

Album: Public (TimothySpann)

by Master Guru TimothySpann Master Guru
tesseractimageprocessingflow.png
ingest.jpg
consumemqtt.png
tesseractzeppelin.png
tesseractschema.png
tesseractzepp2.png
tesseractnififlow1.png
tesseractconvertavrotoorc.png
tesseractmergerecord.png
78409tesseractconvertavrotoorc.png
callmodel.png
calljob2.png
tensorflowgpsminififlow.png
parsingresultfromcdsw.png
clouderasession.png
flowpricesql.png
processingpart1.png
putmongo.png
hbaserecordlookupservice.png
hbaseclient.png
remoteprocessport.png
remoteprocessgroup.png
connectionqueueflow.png
processpartitionx.png
partitionrouterflow.png
107031-1552165329322.png
phonereplacetext.png
phonepushdataflow.png
105382-edgetoaiarch.png
phonetracking.png
105383-nifiiotarch1.png
105386-nififlowarch3.png
105385-nififlow2.png
105389-httppost.png
105391-joltcleanup.png
105395-sendimagestoftp.png
105396-sensordata.png
105390-jobslist.png
105392-pysparkjobhistory.png
105393-pysparksensorjob.png
105394-pysparksqljob.png
105397-sensorpysparksql.png
105398-sensorschemaanddata.png
105399-sensorspysparksession.png
105400-sensorworkbenchexplore.png
105384-barcelona1.png
104478-mongodbcloudoverview.png
104475-mongodbcloud.png
104471-mongojolt.png
104472-mongotoparquet.png
partitionrouterflow.png
Previous
partitionrouterflow.png
Next
Added ‎08-17-2019 01:23 AM
0 Kudos
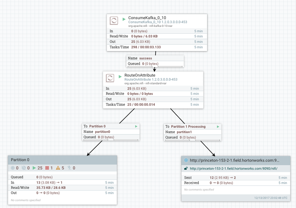
Posted in: Ingesting Golden Gate Records From Apache Kafka and Automagically Populating Any JDBC Tables - ( ‎12-30-2017 12:05 AM )

You must be a registered user to add a comment on this image. If you've already registered, sign in. Otherwise, register and sign in.

  • Add a Comment
  • Community Guidelines
  • Community FAQs
Contact Us US: +1 888 789 1488 Outside the US: +1 650 362 0488
© 2025 Cloudera, Inc. All rights reserved.
  • Terms & Conditions
  • Privacy Policy and Data Policy
  • Unsubscribe / Do Not Sell My Personal Information
Apache Hadoop and associated open source project names are trademarks of the Apache Software Foundation. For a complete list of trademarks, click here.