logo
  • Community
  • Training
  • Partners
  • Support
Cloudera Community
  • Cloudera Community

  • Announcements
    • Community Announcements
    • What's New @ Cloudera
  • Support
    • Support Questions
    • Community Articles
    • Groups
  • Using the Community
    • Getting Started
    • Intros and Suggestions
    • Community Tips
  • Blogs
    • Developer Blogs
    • Engineering Blogs
Sign In

Welcome to the Cloudera Community

cancel
Turn on suggestions
Auto-suggest helps you quickly narrow down your search results by suggesting possible matches as you type.
Showing results for 
Show  only  | Search instead for 
Did you mean: 
Advanced Search

29158

DISCUSSIONS

134603

MEMBERS

3236

ARTICLES

Announcements
Now Live: Explore expert insights and technical deep dives on the new Cloudera Community Blogs — Read the Announcement
  • Cloudera Community
  • Albums for Community
  • Images in Public (TimothySpann)
  • My Images for TimothySpann

My Images for TimothySpann

  • Albums
  • All Images
Image Options
  • Flag Image for Review
  • Bookmark
  • Subscribe to RSS Feed

Album: Public (TimothySpann)

by Master Guru TimothySpann Master Guru
50395-nifiregistryadminbuckets.png
50396-nifi15startversioncontrol.png
50397-nifi15saveflowversionpickregistrybucket.png
50398-nifi15versionnotification.png
50399-nifi15commitlocalchangesforapg.png
50400-nifi15showlocalchanges.png
50414-nifi15nifiregistryoverview.png
50401-nifi15-nifiregistryflowchangelog.png
50402-nifi15simpleflow.png
50404-nifi15addprocessimport.png
50405-nifi15importaversion.png
50406-nifi15flowversioncurrent.png
50408-nifi15changeversion2.png
50409-nifi15changeversion.png
50410-nifi15commitlocalchangesforapg.png
50411-nifi15saveflowversion1.png
50412-nifi15variablesforaprocessgroup.png
50413-nifi15saveflowversion.png
45623-movidius2.jpg
45624-movidius1.jpg
45625-movidiusminifiremote.png
45626-movidiusminififlow.png
45627-movidiussensehatbox.png
45628-movidiusprocessingflow.png
45629-movidiusschema.png
3996-hdfs.png
8170-future1.png
8171-future2.png
8172-future3.png
8177-future6.png
8176-future7.png
8173-futureslack.png
8167-futurezep1.png
8168-futurezep2.png
8169-futurezep3.png
45699-odroidxu4loginpage.png
45700-odroidgpsfeed.png
45701-odroidwifi.png
45702-odroidconfig1.png
45703-odroidbox.jpg
45736-odroidingestflow.png
45737-odroidminifi.png
45695-nanopi1.jpg
45696-nanopi2.jpg
45698-nanopisplash.png
45731-nanopiduoingestedjson.png
45732-nanopiduosuccessfulingest.png
45733-nanopiduoschema.png
45734-nanopiduoprocessingflow.png
45735-nanopiduoflowoverview.png
45626-movidiusminififlow.png
Previous
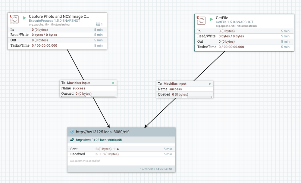
45626-movidiusminififlow.png
Next
Added ‎08-17-2019 09:25 AM
0 Kudos
Posted in: Powering Apache MiNiFi Flows with a Movidius Neural Compute Stick - ( ‎12-28-2017 06:51 PM )

You must be a registered user to add a comment on this image. If you've already registered, sign in. Otherwise, register and sign in.

  • Add a Comment
cloudera logo
  • Community Guidelines
  • Community FAQs
  • My Cloudera
  • Community
  • Documentation
  • Knowledge Base
  • Product Pricing
© 2026 Cloudera, Inc. All rights reserved.
  • Terms & Conditions
  • Privacy Policy and Data Policy
  • Unsubscribe / Do Not Sell My Personal Information
Cookie Settings Apache Hadoop and associated open source project names are trademarks of the Apache Software Foundation. For a complete list of trademarks, click here.
Contact Us US: +1 888 789 1488 Outside the US: +1 650 362 0488